Architecture
Event-Driven
DDD
SCS
너의 실패는 나의 실패가 아니야 - Self-contained Service
손정기
김희도

뷰모델링
[SaaS] 왜 우리는 뷰모델링을 중요하게 생각하는가
이승환
![[SaaS] 왜 우리는 뷰모델링을 중요하게 생각하는가](/contents/posts/26cd9338-d3d4-80f2-bbc3-cce9cea1efd3/cover/why-viewmodeling-matters-thumbnail.png-360w.webp)
Kubernetes
Github Actions
GitOps
Platform
GitOps 배포를 두려워하지 않기 위한 작은 자동화
유동균
고원경

GitOps
Platform
Multi-Region
GitOps 구조는 어떻게 진화해왔을까 – 멀티리전 배포를 가능하게 만든 선택들
유동균
고원경

Platform
Test
QA
배포가 덜 무서워졌다: UI 테스트 자동화 이야기
문지윤

notion
노션
blog
api
taxonomy
task
Everything Everywhere All at Notion
김윤혁
길범준

test-driven
test-double
classicist
[SaaS] 테스트 안정감을 N배로 확보할 수 있었던 이유
안정균
![[SaaS] 테스트 안정감을 N배로 확보할 수 있었던 이유](/contents/posts/1ead9338-d3d4-80a0-9c5a-c9120862b384/cover/16b1e714-e070-4c53-b71f-d391a15bf629.png-360w.webp)
EventSourcing
Event-Driven
DDD
Spring
Java
[SaaS] 시간여행이 가능한 시스템 아키텍처
문민규
![[SaaS] 시간여행이 가능한 시스템 아키텍처](/contents/posts/205d9338-d3d4-8036-99e3-d15060cff455/cover/711642a1-28c7-4538-8276-3e0b3982cae0.png-360w.webp)
Figma
notion
documentation
widget
클릭 한 번으로 Figma에 Notion 페이지 연동하기
이수형

IDL
Google Protocol Buffer
인터페이스 관리
[SaaS] 프론트엔드 개발자가 API를 설계하는 이유
안정균
![[SaaS] 프론트엔드 개발자가 API를 설계하는 이유](/contents/posts/219d9338-d3d4-8072-8b7d-e9d3b5390019/cover/02c08831-69a3-42d4-bbb0-875167452311.png-360w.webp)
mongodb
AWS EKS
docker
gomplate
Kubernetes
[SaaS] Enterprise 환경으로 확장하기 쉬운 Multi-Tenancy 서비스 구축하기
문민규
![[SaaS] Enterprise 환경으로 확장하기 쉬운 Multi-Tenancy 서비스 구축하기](/contents/posts/219d9338-d3d4-804b-8cf5-cda3080d1ab6/cover/28b2fde0-a025-4b84-a441-64c87b982097.png-360w.webp)
Git
Github Actions
AWS EKS
Self-hosted Runner
[SaaS] Private AWS EKS Cluster With Github Actions
문민규
![[SaaS] Private AWS EKS Cluster With Github Actions](/contents/posts/219d9338-d3d4-80e1-9902-f04fa37ebf10/cover/a27d19a0-0268-425a-bf72-b76216a259ae.png-360w.webp)
micro-frontends
module-federation
webpack
react
[SaaS] Micro Frontends를 위해 Module Federation 적용하기
길범준
![[SaaS] Micro Frontends를 위해 Module Federation 적용하기](/contents/posts/a817b2d4-8205-4deb-91f2-6bbffaa232ee/cover/87f13d9e-b2c7-4126-8c6c-da64d5fea2ad.png-360w.webp)
Transactional
Outbox Message
분산 시스템에서 메시지 안전하게 다루기
이현준

채용
코딩 테스트
코드 리뷰 테스트
변별력을 200% 더 높인 개발자 채용 방법: 코드 리뷰 테스트
전종욱

Inversion of Control
DDD
Transactional
트랜잭션은 도메인 모델이 아니다
이현준

DIP
Dependency Inversion
Dependency Inversion Principle
의존성 역전 원칙
외부 툴 변경에 휘둘리지 않는 서버 코드 작성기
이현준

슬랙
Slack
Typescript
슬랙봇
타입스크립트
슬랙앱
타입스크립트로 슬랙 앱(봇) 만들기 - 기초편
최치영

MVVM
RxSwift
RxTest
XCTest
iOS
힐페TV - ViewModel을 무조건 믿을 수 있는 방법이 있다?
배광민
.png)
Design System
Web
개발자 여러분, 디자인시스템 지금 바로 도입하세요!
이치웅

Spring
Java
annotation
Reflection
Entity
Spring Annotation 과 Reflection 을 활용해서 Entity의 여러 필드 한번에 수정하기
김윤혁
.png)
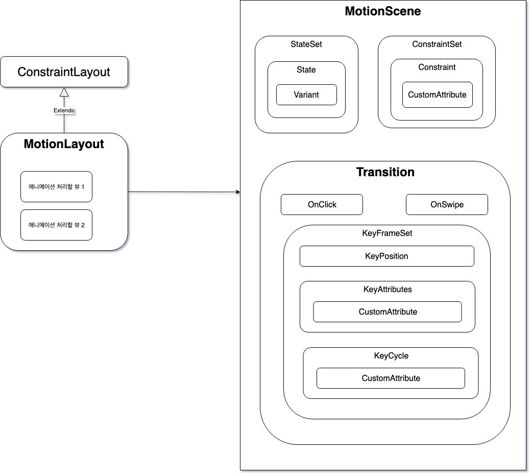
Andriod
MotionLayout
안드로이드 MotionLayout
표희민
.png)
Spring
Async
hibernate
Thread
Transaction
여러개의 DB 작업을 동시에 수행하고 결과를 합쳐서 보내줘야 할 때
김윤혁

Flutter
Dart
플러터 풀로 털기
이치웅
.png)
SwiftUI
Combine
WWDC2019
SwiftUI + Combine 핥아보기
배광민

태그
DDDPlatformSpringEvent-DrivenKubernetesGithub ActionsGitOpsnotionJavaAWS EKSTransactionalArchitectureSCS뷰모델링Multi-RegionTestQA노션blogapi